10 KiB
| title | date | author | tags | categories | ||
|---|---|---|---|---|---|---|
| GeoServer二次开发-WPS服务 | 2021-04-26 | ac |
|
|
本文内容主要来源于GeoServer官网二次开发的WPS Serveice篇,以及在本地实操的示例。
1. WPS 规范1.0.0
2.基础结构
该模块基于通常的GeoServer OWS框架应用程序:
KVP解析器和KVP读取器,用于解析HTTP GET请求的(可以在org.geoserver.wps.kvp包中找到);XML解析器,用于解析HTTP POST请求的(可在org.geoserver.wps.xml和org.geoserver.wps.xml.v1_0_0中找到)- 一个响应各种
WPS方法的服务对象接口和实现,特别是org.geoserver.wps.DefaultWebProcessingService,它依次将大部分工作委托给GetCapabilities、DescribeProcess和ExecuteProcess类 - 输出转换器,将通过
DefaultWebProcessingService生成的结果转换为适当的响应(通常是XML),可以在org.geoserver.wps.response包中找到其中的一些,而另一些是在Spring上下文中已参数化并声明的通用类(请参见applicationContext.xml文件)
该模块常用的GeoTools包有:
net.opengis.wps,它包含WPS模式中描述的各种元素和类型的EMF模型。这些对象通常是在KVP解析器、XML解码器、服务实现和输出转换器之间流动的对象。gt-xsd-wpsandgt-xsd,用于XML编码和解码。gt-process,它提供了process的概念,能够自我描述其输入和输出,当然还能够执行和产生结果。
3. Process
该模块依赖于gt-process基于SPI的插件机制来查找和使用类路径中可用的进程。实现一个新process可以归结为以下步骤:
- 创建一个
ProcessFactory的实现; - 创建一个或多个
Process的实现; - 通过添加工厂类名到
META-INF/services/org.geotools.processProcessFactory文件中,实现在SPI中注册ProcessFactory。
4.WPS示例
按照之前的环境搭建的操作已经将 GeoServer的扩展插件部分extension也打包到了本地的Maven仓库中了。
现在我们开始来实现一个简单的OWS服务。
- 新建一个Maven项目
- 创建process类
- 在GeoServer中注册process
- 打包编译
- 测试
新建一个Maven项目
将项目中的Maven指定为本地的安装路径,这样就可以引用之前源码打包的各模块的jar。
在pom.xml文件中添加依赖以及指定打包方式,需要注意gt和gs的版本问题,版本可以在之前部署的GeoServer源码根目录下的pom.xml文件中找到:
<?xml version="1.0" encoding="UTF-8"?>
<project xmlns="http://maven.apache.org/POM/4.0.0"
xmlns:xsi="http://www.w3.org/2001/XMLSchema-instance"
xsi:schemaLocation="http://maven.apache.org/POM/4.0.0 http://maven.apache.org/xsd/maven-4.0.0.xsd">
<modelVersion>4.0.0</modelVersion>
<groupId>org.geoserver</groupId>
<artifactId>hello_wps</artifactId>
<version>1.0-SNAPSHOT</version>
<packaging>jar</packaging>
<name>hello_wps</name>
<properties>
<maven.compiler.source>8</maven.compiler.source>
<maven.compiler.target>8</maven.compiler.target>
<gs.version>2.20-SNAPSHOT</gs.version>
<gt.version>26-SNAPSHOT</gt.version>
<local.project.version>2.18.2</local.project.version>
</properties>
<dependencies>
<dependency>
<groupId>org.geotools</groupId>
<artifactId>gt-process</artifactId>
<version>${gt.version}</version>
</dependency>
<dependency>
<groupId>org.geoserver.extension</groupId>
<artifactId>gs-wps-core</artifactId>
<version>${gs.version}</version>
</dependency>
<dependency>
<groupId>org.geoserver</groupId>
<artifactId>gs-main</artifactId>
<version>${gs.version}</version>
<classifier>tests</classifier>
<scope>test</scope>
</dependency>
<dependency>
<groupId>junit</groupId>
<artifactId>junit</artifactId>
<version>4.11</version>
<scope>test</scope>
</dependency>
<dependency>
<groupId>com.mockrunner</groupId>
<artifactId>mockrunner</artifactId>
<version>0.3.6</version>
<scope>test</scope>
</dependency>
</dependencies>
<repositories>
<repository>
<releases>
<enabled>true</enabled>
</releases>
<!-- contains release (including third-party-dependences) -->
<!-- Restlet maven Repository (http://maven.restlet.org) -->
<!-- ucar (https://artifacts.unidata.ucar.edu/content/repositories/unidata-releases) -->
<snapshots>
<enabled>false</enabled>
</snapshots>
<id>osgeo-releases</id>
<name>OSGeo Nexus Release Repository</name>
<url>https://repo.osgeo.org/repository/release/</url>
</repository>
<repository>
<releases>
<enabled>false</enabled>
</releases>
<!-- contains snapshots -->
<snapshots>
<enabled>true</enabled>
</snapshots>
<id>osgeo-snapshots</id>
<name>OSGeo Nexus Snapshot Repository</name>
<url>https://repo.osgeo.org/repository/snapshot/</url>
</repository>
<repository>
<releases>
<enabled>true</enabled>
</releases>
<snapshots>
<enabled>true</enabled>
</snapshots>
<id>geosolutions</id>
<name>geosolutions repository</name>
<url>https://maven.geo-solutions.it/</url>
</repository>
</repositories>
</project>
创建process类
import org.geotools.process.factory.DescribeParameter;
import org.geotools.process.factory.DescribeProcess;
import org.geotools.process.factory.DescribeResult;
import org.geoserver.wps.gs.GeoServerProcess;
@DescribeProcess(title="helloWPS", description="Hello WPS Sample")
public class HelloWPS implements GeoServerProcess {
@DescribeResult(name="result", description="output result")
public String execute(@DescribeParameter(name="name", description="name to return") String name) {
return "Hello, " + name;
}
}
在GeoServer中注册process
在resource目录中创建applicationContext.xml文件,将刚创建的process类配置到GeoServer的Spring容器中:
<?xml version="1.0" encoding="UTF-8"?>
<!DOCTYPE beans PUBLIC "-//SPRING//DTD BEAN//EN" "http://www.springframework.org/dtd/spring-beans.dtd">
<beans>
<bean id="helloWPS" class="org.geoserver.hello.wps.HelloWPS"/>
</beans>
打包编译
项目目录结构:
hello_wps/
+ pom.xml
+ src/
+ main/
+ java/
+ resources/
在项目根目录下使用maven命令打包项目:
mvn clean install
将打包好的hello_wps-1.0-SNAPSHOT.jar拷贝到GeoServer的/WEB-INF/lib中,启动或重启GeoServer。
如果你部署在免安装的二进制或其他安装程序的GeoServer,请确保已添加对WPS服务的扩展。
添加扩展模块也很简单,直接将下载下来的zip里面的jar拷贝到/WEB-INF/lib中即可。
测试
启动GeoServer,在演示中找到WPS request builder进行测试:
http://localhost:8080/geoserver/ows?service=wps&request=execute&version=1.0.0&Identifier=gs:HelloWPS&DataInputs=name="world"&RawDataOutput=result
接收和返回原始数据
基本的GeoServer WPS体系结构旨在卸载和集中输入解码和输出编码,让进程针对Java对象工作,并在注册新的匹配PPIO后立即为所有进程自动创建新的输入和输出类型。
不过,也可以让流程同时接受原始输入和输出,并自行进行解析编码。
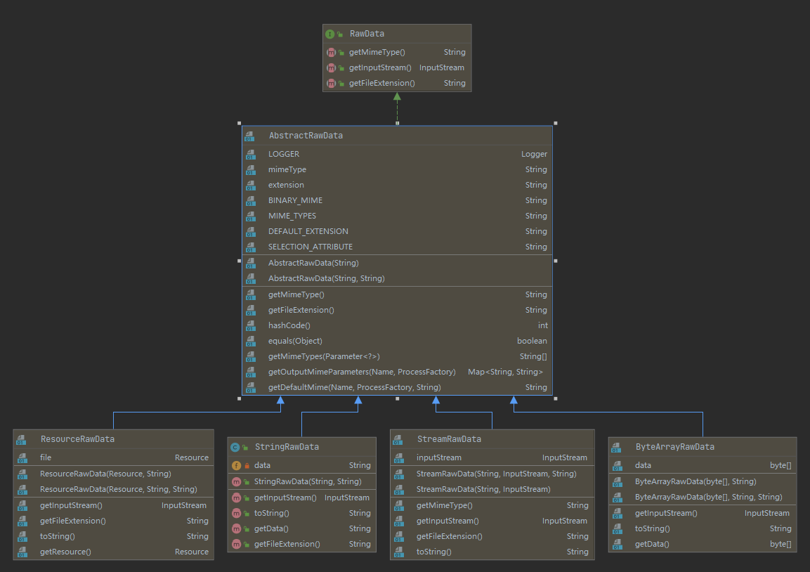
原始输入和输出由RawData接口表示:
public interface RawData {
/**
* Returns the mime type of the stream's contents
*
* @return
*/
public String getMimeType();
/**
* Gives access to the raw data contents.
*
* @return
* @throws FileNotFoundException
*/
public InputStream getInputStream() throws IOException;
/**
* Optional field for output raw data, used by
* WPS to generate a file extension
*
* @return
*/
public String getFileExtension();
}
作为一个输入,RawData将被提供给Process流程,该流程将发现用户选择的mimeType,并将获得对原始输入数据流的访问权。
作为输出,该process流程将返回一个RawData, WPS会查看响应结果中的mimeType类型,获得对原始内容,并获取一个文件扩展名来构建文件,提供给用户下载。
使用RawData的流程还必须在注释中提供一些额外的元数据,以声明支持哪些mime类型,并允许流程知道在Execute请求中选择了哪些输出mime类型。注释mimeTypes和chosenMimeType放置在结果和参数注释的位置。
@DescribeResult(name = "result", description = "Output raster",
meta = {"mimeTypes=application/json,text/xml",
"chosenMimeType=outputMimeType" })
public RawData execute(
@DescribeParameter(name = "data",
meta = { "mimeTypes=text/plain" })
final RawData input,
@DescribeParameter(name = "outputMimeType", min = 0)
final String outputMimeType) {
参考文章
[1] WPS design guide https://docs.geoserver.org/latest/en/developer/programming-guide/wps-services/design-guide.html
[2] Implementing a WPS Process https://docs.geoserver.org/latest/en/developer/programming-guide/wps-services/implementing.html





