---
title: GeoServer二次开发-WPS服务
date: 2021-04-26
author: ac
tags:
- GeoServer
categories:
- GIS
---
> 本文内容主要来源于GeoServer官网二次开发的WPS Serveice篇,以及在本地实操的示例。
## 1. WPS 规范1.0.0
[WPS规范](http://www.opengeospatial.org/standards/wps)
## 2.基础结构
该模块基于通常的`GeoServer OWS`框架应用程序:
- `KVP`解析器和`KVP`读取器,用于解析HTTP GET请求的(可以在`org.geoserver.wps.kvp`包中找到);
- `XML`解析器,用于解析HTTP POST请求的(可在`org.geoserver.wps.xml`和`org.geoserver.wps.xml.v1_0_0`中找到)
- 一个响应各种`WPS`方法的服务对象接口和实现,特别是`org.geoserver.wps.DefaultWebProcessingService`,它依次将大部分工作委托给`GetCapabilities`、`DescribeProcess`和`ExecuteProcess`类
- 输出转换器,将通过`DefaultWebProcessingService`生成的结果转换为适当的响应(通常是XML),可以在`org.geoserver.wps.response`包中找到其中的一些,而另一些是在Spring上下文中已参数化并声明的通用类(请参见`applicationContext.xml`文件)
该模块常用的`GeoTools`包有:
- `net.opengis.wps`,它包含`WPS`模式中描述的各种元素和类型的EMF模型。这些对象通常是在KVP解析器、XML解码器、服务实现和输出转换器之间流动的对象。
- `gt-xsd-wps` and `gt-xsd`,用于XML编码和解码。
- `gt-process`,它提供了`process`的概念,能够自我描述其输入和输出,当然还能够执行和产生结果。
## 3. Process
该模块依赖于gt-process基于SPI的插件机制来查找和使用类路径中可用的进程。实现一个新process可以归结为以下步骤:
1. 创建一个`ProcessFactory`的实现;
2. 创建一个或多个 `Process` 的实现;
3. 通过添加工厂类名到`META-INF/services/org.geotools.processProcessFactory`文件中,实现在`SPI`中注册`ProcessFactory`。
## 4.WPS示例
按照之前的[环境搭建](./devEnvironment.md)的操作已经将 GeoServer的扩展插件部分`extension`也打包到了本地的Maven仓库中了。
现在我们开始来实现一个简单的OWS服务。
1. 新建一个Maven项目
2. 创建process类
3. 在GeoServer中注册process
4. 打包编译
5. 测试
### 新建一个Maven项目

将项目中的Maven指定为本地的安装路径,这样就可以引用之前源码打包的各模块的jar。

在pom.xml文件中添加依赖以及指定打包方式,需要注意gt和gs的版本问题,版本可以在之前部署的GeoServer源码根目录下的pom.xml文件中找到:
```xml
4.0.0
org.geoserver
hello_wps
1.0-SNAPSHOT
jar
hello_wps
8
8
2.20-SNAPSHOT
26-SNAPSHOT
2.18.2
org.geotools
gt-process
${gt.version}
org.geoserver.extension
gs-wps-core
${gs.version}
org.geoserver
gs-main
${gs.version}
tests
test
junit
junit
4.11
test
com.mockrunner
mockrunner
0.3.6
test
true
false
osgeo-releases
OSGeo Nexus Release Repository
https://repo.osgeo.org/repository/release/
false
true
osgeo-snapshots
OSGeo Nexus Snapshot Repository
https://repo.osgeo.org/repository/snapshot/
true
true
geosolutions
geosolutions repository
https://maven.geo-solutions.it/
```
### 创建process类
```java
import org.geotools.process.factory.DescribeParameter;
import org.geotools.process.factory.DescribeProcess;
import org.geotools.process.factory.DescribeResult;
import org.geoserver.wps.gs.GeoServerProcess;
@DescribeProcess(title="helloWPS", description="Hello WPS Sample")
public class HelloWPS implements GeoServerProcess {
@DescribeResult(name="result", description="output result")
public String execute(@DescribeParameter(name="name", description="name to return") String name) {
return "Hello, " + name;
}
}
```
### 在GeoServer中注册process
在resource目录中创建`applicationContext.xml`文件,将刚创建的process类配置到GeoServer的Spring容器中:
```xml
```
### 打包编译
项目目录结构:
```yaml
hello_wps/
+ pom.xml
+ src/
+ main/
+ java/
+ resources/
```
在项目根目录下使用maven命令打包项目:
```perl
mvn clean install
```
将打包好的`hello_wps-1.0-SNAPSHOT.jar`拷贝到GeoServer的`/WEB-INF/lib`中,启动或重启GeoServer。
> 如果你部署在免安装的二进制或其他安装程序的GeoServer,请确保已添加对WPS服务的扩展。

添加扩展模块也很简单,直接将下载下来的zip里面的jar拷贝到`/WEB-INF/lib`中即可。
### 测试
启动GeoServer,在`演示`中找到`WPS request builder`进行测试:

`http://localhost:8080/geoserver/ows?service=wps&request=execute&version=1.0.0&Identifier=gs:HelloWPS&DataInputs=name="world"&RawDataOutput=result`

### 接收和返回原始数据
基本的GeoServer WPS体系结构旨在卸载和集中输入解码和输出编码,让进程针对Java对象工作,并在注册新的匹配PPIO后立即为所有进程自动创建新的输入和输出类型。
不过,也可以让流程同时接受原始输入和输出,并自行进行解析编码。
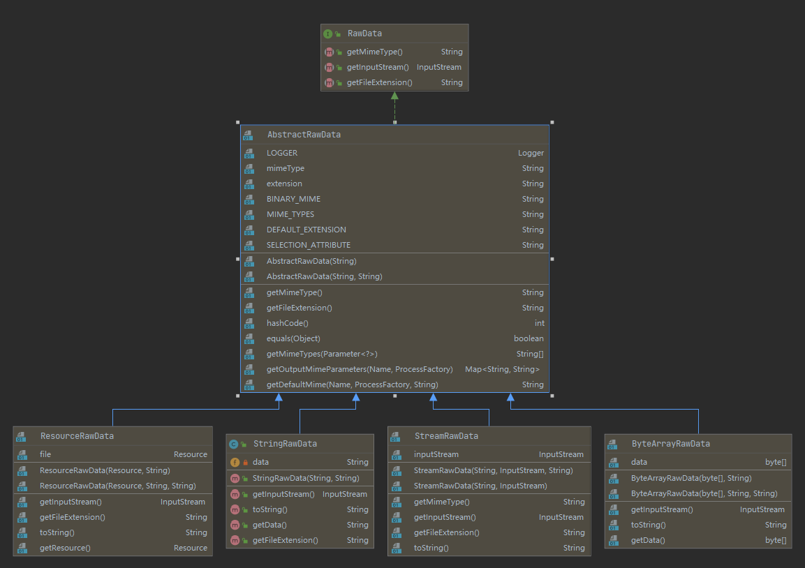
原始输入和输出由RawData接口表示:
```java
public interface RawData {
/**
* Returns the mime type of the stream's contents
*
* @return
*/
public String getMimeType();
/**
* Gives access to the raw data contents.
*
* @return
* @throws FileNotFoundException
*/
public InputStream getInputStream() throws IOException;
/**
* Optional field for output raw data, used by
* WPS to generate a file extension
*
* @return
*/
public String getFileExtension();
}
```

作为一个输入,RawData将被提供给Process流程,该流程将发现用户选择的mimeType,并将获得对原始输入数据流的访问权。
作为输出,该process流程将返回一个RawData, WPS会查看响应结果中的`mimeType`类型,获得对原始内容,并获取一个文件扩展名来构建文件,提供给用户下载。
使用RawData的流程还必须在注释中提供一些额外的元数据,以声明支持哪些mime类型,并允许流程知道在Execute请求中选择了哪些输出mime类型。注释mimeTypes和chosenMimeType放置在结果和参数注释的位置。
```java
@DescribeResult(name = "result", description = "Output raster",
meta = {"mimeTypes=application/json,text/xml",
"chosenMimeType=outputMimeType" })
public RawData execute(
@DescribeParameter(name = "data",
meta = { "mimeTypes=text/plain" })
final RawData input,
@DescribeParameter(name = "outputMimeType", min = 0)
final String outputMimeType) {
```
## 参考文章
[1] WPS design guide https://docs.geoserver.org/latest/en/developer/programming-guide/wps-services/design-guide.html
[2] Implementing a WPS Process https://docs.geoserver.org/latest/en/developer/programming-guide/wps-services/implementing.html